Business Rules Document Template

Sample Business Rules Templates Download Table

Sample Business Rules Templates Download Table

Working With Business Rules Wso2 Enterprise Integrator Documentation

Working With Business Rules Wso2 Enterprise Integrator Documentation

Babok Guide V3 Tutorial Create A Model Using A Template Enterprise Architect Sparx Systems

Babok Guide V3 Tutorial Create A Model Using A Template Enterprise Architect Sparx Systems

General Safety Rules Template By Business In A Box

General Safety Rules Template By Business In A Box

Requirements Engineering Business Rules Template Excel

Requirements Engineering Business Rules Template Excel

All About Requirements Business Rules

All About Requirements Business Rules

Use Cases And Business Rules Can They Work Together Business Analyst Community Resources Modern Analyst

Use Cases And Business Rules Can They Work Together Business Analyst Community Resources Modern Analyst

Business Process Missing Document Templates On Solution Import Microsoft Dynamics Crm Forum Community Forum

Business Process Missing Document Templates On Solution Import Microsoft Dynamics Crm Forum Community Forum

Fillable Online Public S1000d Business Rules Template Data Module S1000d Public S1000d Fax Email Print Pdffiller

Fillable Online Public S1000d Business Rules Template Data Module S1000d Public S1000d Fax Email Print Pdffiller

Successful Software Development

Successful Software Development

Business Rule Document

Business Rule Document

Business Rules Template Zoro Blaszczak Co

Business Rules Template Zoro Blaszczak Co

Drools Business Rules Management System Java Open Source

Drools Business Rules Management System Java Open Source

Custom Email Templates Using Successfactors Document Generation Sap Blogs

Custom Email Templates Using Successfactors Document Generation Sap Blogs

Managing Business Rules Wso2 Stream Processor Documentation Wso2 Documentation

Managing Business Rules Wso2 Stream Processor Documentation Wso2 Documentation

40 Simple Business Requirements Document Templates ᐅ Throughout Business Rules Template Word Great P In 2020 Business Rules Document Templates Business Requirements

40 Simple Business Requirements Document Templates ᐅ Throughout Business Rules Template Word Great P In 2020 Business Rules Document Templates Business Requirements

Business Rules Memo A New Tool A Template To Help You Get A Thorough Overview What You Need To Strengthen Your Products And Services Victoria Ichizli Bartels

Business Rules Memo A New Tool A Template To Help You Get A Thorough Overview What You Need To Strengthen Your Products And Services Victoria Ichizli Bartels

Pdf Business Rules Specification Using Natural Language Based Templates Approach And Implementation Rimvydas Simutis Academia Edu

Pdf Business Rules Specification Using Natural Language Based Templates Approach And Implementation Rimvydas Simutis Academia Edu

Rulespeak Sentence Forms V2 2 31 Pages 1 10 Text Version Anyflip

Rulespeak Sentence Forms V2 2 31 Pages 1 10 Text Version Anyflip

Soa Design Template Toolbox Tech

Soa Design Template Toolbox Tech

Business Rules Template Locksmithcovington Template Intended For Business Rules Tem In 2020 Business Rules Free Business Proposal Template Business Proposal Template

Business Rules Template Locksmithcovington Template Intended For Business Rules Tem In 2020 Business Rules Free Business Proposal Template Business Proposal Template

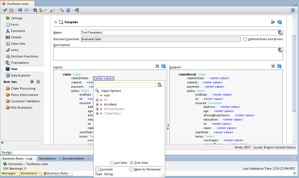
Testing And Validating Business Rules

Testing And Validating Business Rules

Https Encrypted Tbn0 Gstatic Com Images Q Tbn And9gctajpzdfh6pnwamamelhxqe6xx8i3oj1kkr8od3e 8mxtik3afq Usqp Cau

Https Encrypted Tbn0 Gstatic Com Images Q Tbn And9gctajpzdfh6pnwamamelhxqe6xx8i3oj1kkr8od3e 8mxtik3afq Usqp Cau

Business Rule Documentation Questionnaire Brdq Business Analyst Learnings

Business Rule Documentation Questionnaire Brdq Business Analyst Learnings

General By Laws Template By Business In A Box

General By Laws Template By Business In A Box

Business Rules Framework

Business Rules Framework

Business Rules Template Word Caquetapositivo Throughout Business Rules Template Word Cumed O In 2020 Cover Letter For Resume Certificate Templates Job Cover Letter

Business Rules Template Word Caquetapositivo Throughout Business Rules Template Word Cumed O In 2020 Cover Letter For Resume Certificate Templates Job Cover Letter

How To Write Business Rules Templates Forms Checklists For Ms Office And Apple Iwork

How To Write Business Rules Templates Forms Checklists For Ms Office And Apple Iwork

How To Write Policies And Procedures Smartsheet

How To Write Policies And Procedures Smartsheet

3 1 1 Create A Rule Manually Appbase 6 5 Information Center Confluence

3 1 1 Create A Rule Manually Appbase 6 5 Information Center Confluence

40 Great Contract Templates Employment Construction Photography Etc

40 Great Contract Templates Employment Construction Photography Etc

Sample Business Rules Templates Download Table

Sample Business Rules Templates Download Table

Use Cases And Business Rules Can They Work Together Business Analyst Community Resources Modern Analyst

Use Cases And Business Rules Can They Work Together Business Analyst Community Resources Modern Analyst

Modeliosoft Integrated Requirements And Vision Support

Modeliosoft Integrated Requirements And Vision Support

Business Rule Mining Best Practices Wikibooks Open Books For An Open World

Business Rule Mining Best Practices Wikibooks Open Books For An Open World

Rules Of Engagement Wiki Templates Rules Of Engagement Wiki Fandom Powered By Wikia

Rules Of Engagement Wiki Templates Rules Of Engagement Wiki Fandom Powered By Wikia

City Of Newark Business Rules

City Of Newark Business Rules

5 Concepts For Better Document Design

5 Concepts For Better Document Design

Free 6 Business Requirements Document Templates In Pdf Ms Word

Free 6 Business Requirements Document Templates In Pdf Ms Word

Email Template

Email Template

Checklists For Reopening Business After Covid 19 Workest

Checklists For Reopening Business After Covid 19 Workest

What Are Business Rules Laserfiche

What Are Business Rules Laserfiche

Workflow Process Selection Using Business Process Rule Template

Workflow Process Selection Using Business Process Rule Template

20 Hr Rules Regulations Free Samples Examples Free Premium Templates

20 Hr Rules Regulations Free Samples Examples Free Premium Templates

Https Encrypted Tbn0 Gstatic Com Images Q Tbn And9gcqlr67u3bmrmfkhp5spnfy8ei5ewzkd0 927qg 3bmqfza5aimw Usqp Cau

Https Encrypted Tbn0 Gstatic Com Images Q Tbn And9gcqlr67u3bmrmfkhp5spnfy8ei5ewzkd0 927qg 3bmqfza5aimw Usqp Cau

Business Rules Templates Ms Word Excel Templates Forms Checklists For Ms Office And Apple Iwork

Business Rules Templates Ms Word Excel Templates Forms Checklists For Ms Office And Apple Iwork

Business Rules Template Ms Office Templates Forms Checklists For Ms Office And Apple Iwork

Business Rules Template Ms Office Templates Forms Checklists For Ms Office And Apple Iwork

Rule Harvest Season Inrule

Rule Harvest Season Inrule

Brand Ambassador Contract Template Pdf Templates Jotform

Brand Ambassador Contract Template Pdf Templates Jotform

All About Requirements Business Rules

All About Requirements Business Rules

How To Write Business Rules Templates Forms Checklists For Ms Office And Apple Iwork In 2020 Business Rules Business Writing Writing

How To Write Business Rules Templates Forms Checklists For Ms Office And Apple Iwork In 2020 Business Rules Business Writing Writing

Sample Business Rules Templates Download Table

Sample Business Rules Templates Download Table

Adding Business Rules To Workflows

Adding Business Rules To Workflows

Https Www Seslhd Health Nsw Gov Au Policies Procedures Guidelines Clinical Drug And Alcohol Br Seslhdbr43drugalcoholprocedureguidelinebusinessruledevelopment Pdf

Https Www Seslhd Health Nsw Gov Au Policies Procedures Guidelines Clinical Drug And Alcohol Br Seslhdbr43drugalcoholprocedureguidelinebusinessruledevelopment Pdf

It Project Business Plan Template For Des December Manualzz

It Project Business Plan Template For Des December Manualzz

Work Rules Template By Business In A Box

Work Rules Template By Business In A Box

Https Encrypted Tbn0 Gstatic Com Images Q Tbn And9gcqpasjgz1y6nmzntw245uat8 Vubcrnqhnvtmpwbqestngg2sjh Usqp Cau

Https Encrypted Tbn0 Gstatic Com Images Q Tbn And9gcqpasjgz1y6nmzntw245uat8 Vubcrnqhnvtmpwbqestngg2sjh Usqp Cau

Sdlc Business Rules Template Software Development Templates Forms Checklists

Sdlc Business Rules Template Software Development Templates Forms Checklists

Business Rules Or Game By The Rules Online Presentation

Business Rules Or Game By The Rules Online Presentation

Template Free Business Case Templates Smartsheet With Regard To Business Requirements Template Word Business Requirements Template Word Business Requirements Template Word Simple Business Requirements Document Template Word Business Requirements

Template Free Business Case Templates Smartsheet With Regard To Business Requirements Template Word Business Requirements Template Word Business Requirements Template Word Simple Business Requirements Document Template Word Business Requirements

Qa Test Engineer Resume Samples Qwikresume

Qa Test Engineer Resume Samples Qwikresume

Business Rules Templates Ms Word Excel Templates Forms Checklists For Ms Office And Apple Iwork

Business Rules Templates Ms Word Excel Templates Forms Checklists For Ms Office And Apple Iwork

Software Documentation Types And Best Practices By Altexsoft Inc Prototypr

Software Documentation Types And Best Practices By Altexsoft Inc Prototypr

Business Rules

Business Rules

Siebel Technical Design Document Template Pleasefasr

Siebel Technical Design Document Template Pleasefasr

Business Rules Template Apple Templates Forms Checklists For Ms Office And Apple Iwork

Business Rules Template Apple Templates Forms Checklists For Ms Office And Apple Iwork

Business Rule Mining Best Practices Wikibooks Open Books For An Open World

Business Rule Mining Best Practices Wikibooks Open Books For An Open World

Hr Business Rules And Regulations Template Pdfsimpli

Hr Business Rules And Regulations Template Pdfsimpli

Http Static1 Squarespace Com Static 50c9c50fe4b0a97682fac903 T 57949c6415d5dbb62e91d74d 1469357162692 Bal Business Rule Documentation 26 Questionnaire Guide Sample Pdf

Http Static1 Squarespace Com Static 50c9c50fe4b0a97682fac903 T 57949c6415d5dbb62e91d74d 1469357162692 Bal Business Rule Documentation 26 Questionnaire Guide Sample Pdf

Business Rules Templates Ms Word Excel Templates Forms Checklists For Ms Office And Apple Iwork

Business Rules Templates Ms Word Excel Templates Forms Checklists For Ms Office And Apple Iwork

Business Analysis

Business Analysis

How To Write A Business Case Business Case Template Business Case Example Business Case

How To Write A Business Case Business Case Template Business Case Example Business Case

Business Rules Templates Word Technical Writing Tools

Business Rules Templates Word Technical Writing Tools

Troubleshooting Word Templates Power Platform Microsoft Docs

Troubleshooting Word Templates Power Platform Microsoft Docs

Https Amsterdam2018 Pvda Nl Sample Srs Document For Website Pdf

Https Amsterdam2018 Pvda Nl Sample Srs Document For Website Pdf

Free Bid Proposal Template For Pdf Word Hubspot

Free Bid Proposal Template For Pdf Word Hubspot

How To Write Business Rules Documents

How To Write Business Rules Documents

Business Rules Template Apple Iwork Pages Templates Forms Checklists For Ms Office And Apple Iwork

Business Rules Template Apple Iwork Pages Templates Forms Checklists For Ms Office And Apple Iwork

25 Business Rules Document Template Supplychainmeeting With Business Rules Tem In 2020 Cover Letter For Resume Teacher Resume Template Microsoft Word Resume Template

25 Business Rules Document Template Supplychainmeeting With Business Rules Tem In 2020 Cover Letter For Resume Teacher Resume Template Microsoft Word Resume Template

Review The Business Rules Behind The Program Anal Chegg Com

Review The Business Rules Behind The Program Anal Chegg Com

Https Encrypted Tbn0 Gstatic Com Images Q Tbn And9gcsyxnxb9p5pv9jszfybujbbucimnuojermja8grrkc0mvinf84o Usqp Cau

Https Encrypted Tbn0 Gstatic Com Images Q Tbn And9gcsyxnxb9p5pv9jszfybujbbucimnuojermja8grrkc0mvinf84o Usqp Cau

Business Rules Templates Ms Word Excel

Business Rules Templates Ms Word Excel

Technical Documentation In Software Development Types And Tools Altexsoft

Technical Documentation In Software Development Types And Tools Altexsoft

Nailing Your Software Requirements Documentation Lucidchart Blog

Nailing Your Software Requirements Documentation Lucidchart Blog

Project Templates

Project Templates

Managing Business Rules Stream Processor 4 2 0 Wso2 Documentation

Managing Business Rules Stream Processor 4 2 0 Wso2 Documentation

Use Cases And Business Rules Can They Work Together Business Analyst Community Resources Modern Analyst

Use Cases And Business Rules Can They Work Together Business Analyst Community Resources Modern Analyst

Business Plan Word Templates Addictionary

Business Plan Word Templates Addictionary

This Business Requirements Document Template Conforms To

This Business Requirements Document Template Conforms To

Business Rules Apple Iwork Pages Numbers

Business Rules Apple Iwork Pages Numbers

Business Process Model Template In Word And Pdf Formats

Business Process Model Template In Word And Pdf Formats

Integrating Business Rules And Business Processes

Integrating Business Rules And Business Processes

Ultimate Guide To Process Documentation Smartsheet

Ultimate Guide To Process Documentation Smartsheet

Generating Business Rules In A Specified Rule Set

Generating Business Rules In A Specified Rule Set

Document Template Rajeev Pentyala Microsoft Power Platform Blog

Document Template Rajeev Pentyala Microsoft Power Platform Blog

Business Rules Template Editor For Wso2 Stream Processor By Senthuran Ambalavanar Medium

Business Rules Template Editor For Wso2 Stream Processor By Senthuran Ambalavanar Medium

Business Rule Mining Best Practices Wikibooks Open Books For An Open World

Business Rule Mining Best Practices Wikibooks Open Books For An Open World

Storage Methods Of Document Templates Webcon Bps Knowledge Base

Storage Methods Of Document Templates Webcon Bps Knowledge Base

20 Pitch Deck Templates To Win New Clients Investors

20 Pitch Deck Templates To Win New Clients Investors

26 Policy Template Samples Free Pdf Word Format Download Free Premium Templates

26 Policy Template Samples Free Pdf Word Format Download Free Premium Templates

Template Training Checklist Templates Word Excel Fomats Intended For Training Sign Off Form Template Training Sign Off Form Template Training Sign Off Document Template Training Sign Off Form Template

Template Training Checklist Templates Word Excel Fomats Intended For Training Sign Off Form Template Training Sign Off Form Template Training Sign Off Document Template Training Sign Off Form Template

Remote Work Policy Includes Free Template

Remote Work Policy Includes Free Template

Template Product Requirements Document Aha

Template Product Requirements Document Aha

Https Encrypted Tbn0 Gstatic Com Images Q Tbn And9gcqhbasgg38gv2zk0anuf1dvowmunufcpyyb2g Usqp Cau

Https Encrypted Tbn0 Gstatic Com Images Q Tbn And9gcqhbasgg38gv2zk0anuf1dvowmunufcpyyb2g Usqp Cau

Random Posts

  • Business Template Html Free
  • Business Brochure Template Pdf
  • Mikrotik Hotspot Template Mobile
  • Template How To Make Business Plan
  • Strategic Business Plan Ppt Template